icon-bg
icon-bg
icon-bg

10 кращих програм для  інвентаризації мереж 2025

v. 6.6.5 / 18 листопада 2025 / Для Windows
30 днів безкоштовно

Інвентаризація мережевих комп'ютерів та пристроїв є важливим компонентом обслуговування обладнання в організаціях будь-якого розміру. Облік комп'ютерів дозволяє підтримувати обладнання в актуальному стані та уникати зайвих витрат на його обслуговування.

Ручний збір інформації з кожного пристрою давно застарів через необхідні зусилля та час. Спеціалізоване програмне забезпечення може отримати останню, найточнішу інформацію в найкоротший термін. Після встановлення та налаштування, таке ПЗ, з його гнучкими механізмами звітності, дозволить вам отримати детальну актуальну інформацію про кожен пристрій, а також дізнатися про будь-які зміни в мережі, які потребують вашої уваги.

У цій статті ми розглянемо найпопулярніші рішення для аудиту техніки, доступні на ринку у 2025 році. Ми сподіваємося, що ці інструменти допоможуть вам визначити найбільш підходяще рішення для вашого бізнесу та вибрати найкраще програмне забезпечення для інвентаризації мережі.

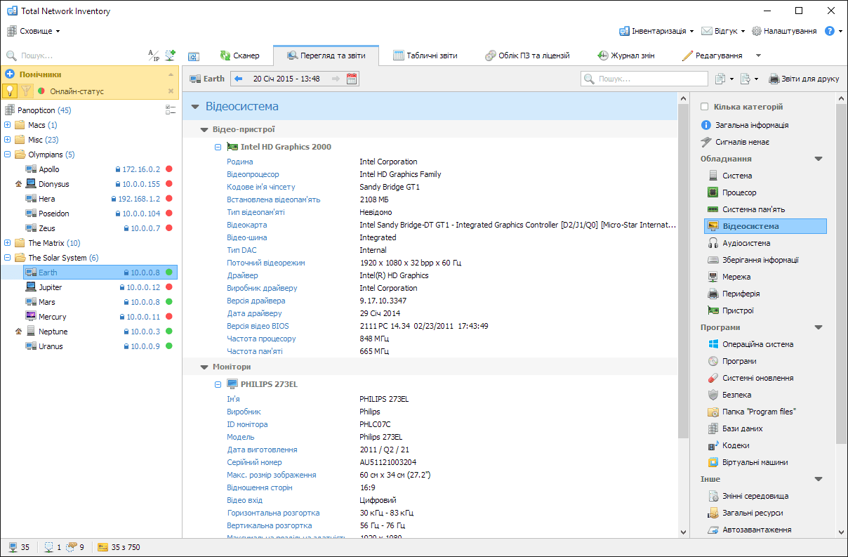
Total Network Inventory 6 Стандартна

Стандартне видання Total Network Inventory 6 надає повну функціональність для інвентаризації різних пристроїв. Програма легко налаштовується та інтуїтивно зрозуміла з самого початку. У вашому розпорядженні є можливість сканувати системи Windows, macOS, Linux, FreeBSD та ESX/ESXi, а також мережеві пристрої за допомогою протоколів SNMP та Telnet.

Вся інформація, отримана зі сканування, може бути відображена в налаштовуваних звітах, які легко експортуються у формат на ваш вибір.

TNI також дозволяє налаштовувати розклади звітів та сканувань, що автоматизує ці рутинні завдання.

Окремо ми хочемо звернути вашу увагу на Журнал змін. Цей режим дозволяє отримати максимальну інформацію про будь-які зміни, що сталися з вашими активами з моменту останнього сканування.

Вартість ліцензії починається від 1440 грн. за ліцензію на 25 пристроїв.

 Переваги  Недоліки
Повний набір інструментів для аудиту мережі Програма лише для Windows
Підтримка широкого спектру пристроїв та протоколів  
Легка установка  
Інтуїтивно зрозумілий інтерфейс  
Низька вартість  

 

Spiceworks

Spiceworks є одним із найпопулярніших безкоштовних веб-інструментів для інвентаризації. Ця програма надає зручний та інтуїтивно зрозумілий мережевий сканер, легке фільтрування зібраної інформації та інструмент для порівняння пристроїв.

Необхідність використання веб-інтерфейсу призводить до певних обмежень у візуалізації деяких процесів та налаштуванні програми відповідно до ваших потреб, але ця проблема компенсується легким і, що найважливіше, багатокористувацьким доступом до даних.

Важливо також зазначити, що крім інвентаризації, програма має інструменти для моніторингу, виявлення хмарних сервісів, створення списків закупівель та підтримки клієнтів (служба підтримки).

Вартість ліцензії: безкоштовно (монетизація через рекламу).

 Переваги  Недоліки
Зручність у використанні Доступ лише через веб-інтерфейс
Безкоштовна програма Обмежені можливості налаштування
Можливість розширення за допомогою моніторингового додатку Багато реклами
Список закупівель та служба підтримки

 

Lansweeper

Серед багатьох платних рішень Lansweeper виділяється своїми розширеними функціями і продовжує користуватися високою популярністю. Lansweeper підтримує тонке налаштування сканувань і може працювати з великою кількістю пристроїв. Він пропонує широкі можливості для налаштування звітів та зручного фільтрування.

Як і у випадку з Spiceworks, центр управління доступний лише через веб-браузер.

Додаткові функції включають інтегрований модуль підтримки користувачів (Helpdesk), редактор мережевої карти та деякі основні функції для розгортання програмного забезпечення.

Вартість ліцензії: безкоштовно для до 100 пристроїв; далі €1.00 за пристрій на рік.

 Переваги  Недоліки
Найкраще програмне забезпечення для інвентаризації мережі Доступ лише через веб-браузер
Багатофункціональність (мережева карта, служба підтримки, розгортання програмного забезпечення) Досить дорога річна підписка
Необмежені можливості налаштування  
Безкоштовно для до 100 пристроїв  

 

Network Inventory Advisor

Незважаючи на дещо застарілий інтерфейс, Network Inventory Advisor пропонує повний набір потрібних функцій для створення інвентаризації пристроїв у мережі. Програма дозволяє канувати системи Windows, Unix-подібні системи та пристрої SNMP. Крім того, сучасний модуль SAM у програмі дозволяє керувати відстеженням ліцензій.

Інші функції включають можливість виявлення та збирання ключів продуктів Autodesk.

Оновлення в основній версії доступні безкоштовно. Ціни починаються від $89.00 за ліцензію на 25 пристроїв

 Плюси  Мінуси
Повний базовий функціонал для керування активами Застарілий інтерфейс
Для встановлення на Windows та macOS Рідкісні оновлення
Виявлення ключів продуктів Autodesk Немає веб-інтерфейсу

 

Solarwinds Network Inventory

Solarwinds виділяється у нашому топ-листі як ціною, так і функціональністю. Тим не менш, це програмне забезпечення досить популярне і використовується у великих корпораціях для вирішення широкого кола завдань. Багато хто також вважає його одним із найкращих інструментів для інвентаризації програмного забезпечення.

Розглянутий продукт включає безліч інструментів для моніторингу активів, управління ліцензіями на програмне забезпечення, моніторингу служб і процесів у реальному часі, а також автоматичного виконання скриптів при відхиленні контрольованих значень від норми.

Solarwinds також пропонує окремий модуль для створення топологічної карти. Потенціал, який він пропонує дійсно вражає, включаючи масштабовану карту світу, де ви можете створювати локальні карти мережі для кожної філії вашої організації.

Вартість ліцензії починається від $5,995.00 за ліцензію 25 пристроїв.

 Плюси  Мінуси
Широкі можливості для інвентаризації та моніторингу Доступ лише через веб-інтерфейс
Безліч навчальних відео Дуже дорога програма
Багатокористувацький доступ  

 

Open-AudIT

Open-AudIT є ще одним програмним забезпеченням з відкритим вихідним кодом для інвентаризації. Ця програма досить популярна, частково через те, що вона пропонує повністю безкоштовну версію, яка забезпечує основний функціонал для аудиту.

Загалом, програма має дуже приємний і зручний у використанні інтерфейс, а топологічна карта підтримує інтеграцію з Google Maps, що не є загальноприйнятою функцією серед конкурентних продуктів.

Open-AudIT збирає інформацію про пристрої Windows за допомогою WMI-запиту, що означає, що в деяких випадках може бути отримана лише неповна інформація порівняно з низькорівневим скануванням пристроїв. Проте, таке програмне забезпечення не потребує тривалих налаштувань і дозволяє швидко опитати парк обладнання з мінімальними початковими налаштуваннями.

Розширений функціонал, серед якого побудовник мережевих карт, експорт активів і користувацькі звіти, доступний лише у комерційній версії програми, яка також включає повну підтримку клієнтів.

Вартість ліцензії: безкоштовна версія Community; початкова ціна $1,199.00 за ліцензію Enterprise для 100 пристроїв.

 Переваги  Недоліки
Повний основний функціонал для аудиту Доступ лише через веб-інтерфейс
Безкоштовна версія Тільки агентський збір даних
Хмарний аудит  

 

10-Strike Network Inventory Explorer

Незважаючи на свій інтерфейс попереднього покоління, Network Inventory Explorer надає повний набір інструментів для інвентаризації. Як і інші продукти, програма містить сканер, конструктор звітів та відстеження змін мережевих пристроїв. Інформація може бути представлена у вигляді діаграм та гістограм. Також реалізована підтримка штрих-кодів.

Однією з відмінних рис рішення 10-Strike є повна підтримка управління життєвим циклом продукту, що може стати вирішальним фактором при виборі пакету інвентаризації.

Крім того, програма пропонує унікальну функцію: Бібліотеку програмного забезпечення. Бібліотека містить інформацію про понад 100 000 програм, що робить 10-Strike дуже цікавим рішенням.

Доступ до даних інвентаризації можна отримати як безпосередньо в самій програмі, так і через браузер, що значно покращує зручність використання.

Ліцензії починаються від $100 за базу даних на 25 комп'ютерів.

 Переваги  Недоліки
Опціональний веб-інтерфейс Тільки для встановлення на Windows
Управління життєвим циклом Застарілий інтерфейс
Низька вартість  
База даних програмного забезпечення  

 

EMCO Network Inventory

Цей продукт був створений ісландською компанією-розробником у 2007 році і все ще розробляється. EMCO Network Inventory візуально застарілий, але ще не втратив своєї актуальності. Програма дуже стабільна і має весь основний функціонал для створення сканування пристроїв Windows.

Крім типових функцій для збору інформації про апаратне та програмне забезпечення з активів у вашій локальній мережі, це програмне забезпечення для управління комп'ютерами має можливість сканувати віддалені ключі реєстру та файлові системи, що не можуть зробити всі конкуруючі продукти.

Оновлення в межах основної версії доступні безкоштовно. Вартість ліцензії починається від $89.00 за ліцензію на 25 комп'ютерів.

 Переваги  Недоліки
Всі необхідні функції інвентаризації для Windows Тільки для Windows
Висока стабільність Застарілий інтерфейс

 

 

ZOHO Creator

IT asset tracker є модулем інвентаризації, доступним як частина багатофункціонального рішення Zoho. Програмне забезпечення Zoho схоже на "швейцарський ніж" для управління різними бізнес-областями, включаючи ІТ, але зроблено в Індії. Модуль IT Asset Tracker дозволяє відстежувати обладнання та програмне забезпечення.

Зручно візуалізувати статистику за різними даними. Кілька кліків створять кругові діаграми для конкретного набору даних.

Недоліки цієї системи включають повну відсутність LAN-сканера, що призводить до значних витрат часу на введення інформації.

Вартість ліцензії: безкоштовно для програми asset tracker. Zoho Creator коштує щонайменше €10.00 на місяць.

 Переваги  Недоліки
Інтеграція з багатьма іншими модулями Доступ лише через браузер
  Відсутність мережевого сканера

 

Total Network Inventory 6 Професійна

Total Network Inventory 6 Professional включає повну функціональність ліцензії Standard і підійде тим користувачам, які хочуть отримати повну функціональність в одному додатку за розумною ціною.

На додаток до всіх основних інструментів, це видання програми дозволяє створювати детальну карту мережі і відстежувати ваше програмне забезпечення та ліцензії.

Редактор мережевої карти дуже легко освоїти. Просто перетягніть активи на карту і створіть необхідні зв'язки між ними. Ви зможете швидко скласти загальну карту, схему або навіть кілька менших карт для кожного офісу або поверху. Карта дозволяє моніторити час роботи пристроїв і відстежувати різні активи в мережевій інфраструктурі. Ви також можете підключитися до пристроїв і виконувати прості команди.

На перший погляд, модуль обліку програмного забезпечення та ліцензій може здатися складнішим за інші розділи програми, але його переваги важко переоцінити. Зберігайте ключі ліцензій та документи, інформацію про ліцензії для будь-якого програмного забезпечення, отримуйте сповіщення про автоматично розрахований статус ліцензії та попередження про закінчення терміну обслуговування. У поєднанні з детальним браузером для всіх установок, обладнаним зручними фільтрами, цей модуль надає повну інформацію про всі програми, присутні на ваших комп'ютерах.

Вартість ліцензії починається від 2160 грн. за ліцензію на 25 пристроїв.

 Переваги  Недоліки
Легка установка Програма лише для Windows
Зручний інтерфейс Відсутність інтеграції з хмарою
Облік програмного забезпечення  
Мережева карта