icon-bg
icon-bg
icon-bg

Як сканувати комп'ютери  Linux у мережі?

v. 6.6.5 / 18 листопада 2025 / Для Windows
30 днів безкоштовно
18 листопада 2025
TNI 6.6.5: Scheduler at a glance

This update is a smaller one in terms of features, but it brings a nice round of polish to Total Network Inventory.

29 вересня 2025
TNI 6.6: Resident agents for macOS, Linux and FreeBSD

Today we’re rolling out a long-awaited addition to Total Network Inventory: resident agent modes for macOS, Linux and FreeBSD.

Оскільки Linux продовжує набувати популярності серед бізнесу та організацій, системні адміністратори повинні мати всебічне розуміння апаратного та програмного забезпечення, розгорнутого на їхніх системах. Сканування мережі Linux надає неоціненну інформацію про стан, безпеку та продуктивність кожного пристрою, що дозволяє адміністраторам приймати обґрунтовані рішення та проактивно вирішувати потенційні проблеми.

Протоколи для сканування комп'ютерів Linux/Unix

 

SSH (Secure Shell)

SSH - це криптографічний мережевий протокол, який дозволяє безпечний віддалений доступ до комп'ютерів Linux та Unix. Використання SSH для встановлення зашифрованих з’єднань між сервером сканування та цільовими пристроями гарантує, що всі дані, передані під час процесу сканування, захищені від несанкціонованого доступу.

SCP (Secure Copy Protocol)/SFTP (Secure File Transfer Protocol)

SCP та SFTP - це безпечні протоколи передачі файлів, побудовані на базі протоколу SSH. Ці протоколи забезпечують безпечний та надійний метод передачі даних між сервером перевірки та цільовими пристроями Linux.

SFTP є більш сучасним та безпечним протоколом, що пропонує додаткові функції та переваги порівняно з SCP, такі як можливість відновлення перерваних передач та підтримка сильних алгоритмів шифрування.

Сканування комп’ютерів Linux за допомогою Total Network Inventory

TNI дає вам можливість ретельно сканувати апаратне та програмне забезпечення пристроїв Linux і UNIX у вашій локальній мережі. Завдяки зручному інтерфейсу та розширеним функціям, TNI спрощує процес керування та інвентаризації комп’ютерів у корпоративному середовищі.

Автоматизоване сканування

Однією з ключових переваг використання TNI для сканування Linux є його здатність автоматизувати процес сканування. Всі завдання з перевірки та збору даних комп'ютерних сімейств Linux або UNIX можуть бути створені та призначені для автоматичного виконання за допомогою Планувальника. Автоматичне сканування мережі заощаджує час та ресурси, дозволяючи адміністраторам зосередитися на більш важливих завданнях.

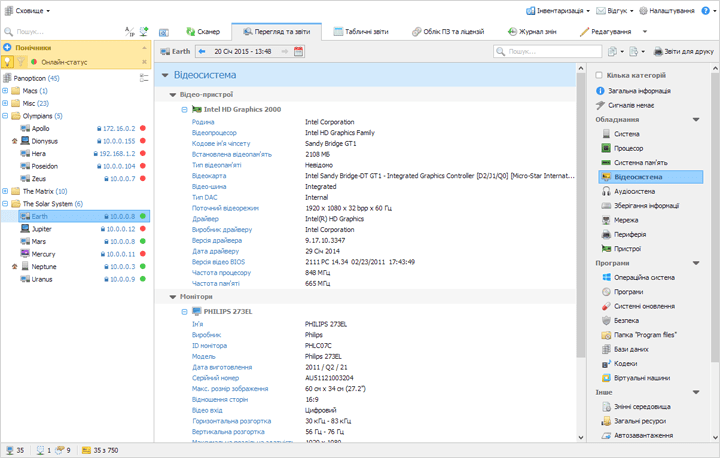
Під час сканування апаратного забезпечення Linux, TNI збирає різну інформацію про кожен пристрій, включаючи характеристики процесора, ємність оперативної пам'яті, деталі жорсткого диска HDD/SSD, встановлене програмне забезпечення та інше. Цей всебічний збір даних дозволяє адміністраторам отримати цілісне уявлення про апаратне та програмне забезпечення їхньої мережі, що сприяє прийняттю обґрунтованих рішень та проактивному обслуговуванню.

Сканування локальної мережі Linux

Звіти та аналітика

Можливості TNI для створення звітів та аналітики є ще однією значною перевагою цього інструменту. Після проведення сканування мережі Linux, адміністратори можуть створювати детальні звіти, що надають цінну інформацію про стан та продуктивність пристроїв. Ці звіти можуть бути налаштовані для зосередження на конкретних аспектах системи, таких як інвентаризація апаратного забезпечення, ліцензії на програмне забезпечення або вразливості безпеки. Використовуючи ці звіти, адміністратори можуть визначати тенденції, виявляти області для поліпшення та розробляти цілеспрямовані стратегії для оптимізації продуктивності та безпеки мережі.

Управління ліцензіями

Total Network Inventory спрощує процес керування ліцензіями, автоматично виявляючи та відстежуючи ліцензії на програмне забезпечення під час процесу сканування комп’ютерів Linux. Ця функція допомагає адміністраторам переконатися, що все програмне забезпечення, встановлене на пристроях Linux, оновлене та ліцензоване.

Завдяки можливостям управління ліцензіями TNI, адміністратори можуть уникнути ризиків, пов'язаних з невідповідністю, таких як юридичні штрафи та репутаційні втрати. Це дозволяє ефективно управляти ліцензіями та запобігати їх несанкціонованому використанню.

Використовуючи безпечні протоколи передачі файлів, TNI гарантує, що чутливі дані залишаються захищеними протягом усього процесу перевірки та збору даних, знижуючи ризик витоків даних та несанкціонованого доступу.

Більш детальну інформацію про сканування систем на базі UNIX можна знайти у технічному описі.

Протестуйте Total Network Inventory

Інвестуючи в Total Network Inventory, ви отримуєте доступ до потужного та зручного програмного забезпечення для сканування Linux, яке автоматизує процес збору даних, створює інформативні звіти та спрощує управління ліцензіями. Розширені функції інструменту та регулярні оновлення забезпечують безпеку вашої мережі та відповідність останнім галузевим стандартам та кращим практикам. TNI пропонує 30-денну пробну версію, що дозволяє вивчити його можливості та оцінити його придатність для специфічних потреб вашої організації.

 

FAQ
Які типи інформації можуть бути зібрані під час сканування комп'ютерів на Linux за допомогою рішення Softinventive?
Total Network Inventory може збирати широкий спектр інформації з комп'ютерів на Linux, включаючи специфікації апаратного забезпечення, встановлене програмне забезпечення, налаштування конфігурації системи, облікові записи користувачів, запущені процеси, мережеві інтерфейси та виправлення безпеки.
Чи може наше рішення сканувати комп'ютери на Linux віддалено?
Так, рішення Softinventive підтримує віддалене сканування комп'ютерів на Linux, що дозволяє ІТ-адміністраторам виконувати сканування з центральної консолі управління без фізичного доступу до кожного кінцевого пристрою.
Як часто слід сканувати комп'ютери для оптимальної безпеки та продуктивності?
Як найкраща практика, комп'ютери на Linux слід сканувати регулярно, з інтервалами від щоденного до щотижневого, щоб забезпечити своєчасне виявлення та усунення загроз безпеки та проблем з продуктивністю.
Чи можна автоматизувати сканування комп'ютерів на Linux?
Так, багато інструментів для сканування пропонують функції автоматизації, які дозволяють адміністраторам планувати регулярні сканування, визначати параметри сканування та отримувати автоматичні оповіщення про критичні проблеми або зміни, виявлені на системах Linux.